Self-Managed Micro-Integration Health

The Micro-Integration reports its health status using the Spring Boot Actuator health endpoint.

To modify the information returned by the health endpoint, configure the following properties:

  • management.endpoint.health.show-details

  • management.endpoint.health.show-components

For more information about the health endpoints, see Spring Boot documentation.

Health for the workflow, Solace binder, and the messaging service's binder components are exposed when management.endpoint.health.show-components is enabled. For example:

management: 
  endpoint:
    health:
      show-components: always 
      show-details: always

This configuration always shows the full details of the health check, including the workflows and binders. The default value is never.

Workflow Health

A workflows health indicator is provided to show the health status for each of a Micro-Integration’s workflows. This health indicator has the following form:

{
  "status": "(UP | DOWN)", 
  "components": {
    "<workflow-id>": { 
      "status": "(UP | DOWN)", 
      "details": {
        "error": "<error message>"
      }
    }
  }
}
Health Status Description

UP

A status that indicates the workflow is functioning as expected.

DOWN

A status that indicates the workflow is unhealthy. Operator intervention may be required.

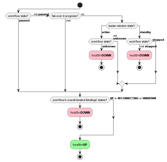
The following diagram describes the logic to resolve the health status of a workflow.

Illustration depicting the concepts described in the surrounding text.

This health indicator is enabled by default. To disable it, set the property as follows:

management.health.workflows.enabled=false

Solace Binder Health

For more information, see Solace binder documentation.

Third-Party Binder Health

Most binders report the health statuses listed in the following table:

Health Status Description

UP

Status indicating that the binder is functioning as expected.

UNKNOWN Status indicating that the binder is in an unknown state. The binder will automatically recover when underlying connectivity issues are resolved. User intervention may be required.

DOWN

Status indicating that the binder is having difficulties reconnecting to the vendor service. The binder will automatically recover when underlying connectivity issues are resolved. User intervention may be required.

Some binders report other statuses. For more information, see the documentation about your Vendor-Specific Configuration for Self-Managed Micro-Integrations.